Recepción de Productos

De Documentación Mary-Iancarina
Saltar a: navegación, buscar

Para crear Recibos de Material en Adempiere accione doble clic en la opción de menú: Gestión de Compras < Recepción de Productos.


Cuando abre la ventana de Recepción de Productos, las Recepciones de Productos realizados o actualizados en este día y aquellos no completados o cerrados, serán desplegados.

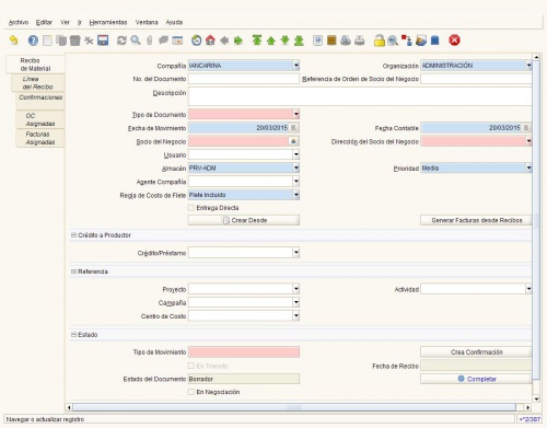
La ventana Recepción de Material define el recibo de un Producto o Material desde un Proveedor. El Recibo puede ser introducido manualmente o puede ser generado desde una Orden de Compra o Factura de Proveedor.

La pestaña Recibo de Material le permite generar, mantener, introducir y procesar recibos desde un Proveedor o devoluciones a un Proveedor.


Recepción de Productos.jpg


- El campo Referencia de Orden del Socio le permite introducir un número de referencia.

- El Tipo de documento es predeterminado.

- Establezca la secuencia del documento y las reglas de proceso.


Luego,


Accione clic en Socio del Negocio. La ventana info Socio del Negocio aparece. Presione entrar o introduzca el comodín % para desplegar todos sus Socios del Negocio o un subconjunto de 270 ellos.


Información de Socio del Negocio.jpg


- Seleccione el cuadro de verificación Solo Proveedores para desplegar solamente sus proveedores. Si usted lo deselecciona, aparecerán todos sus Socios del Negocio.

- Seleccione el proveedor deseado accionando doble clic en el renglón correspondiente para introducir el proveedor en el campo Socio del Negocio en la pestaña Recibo de Material. La Dirección del Socio del Negocio y el Contacto (si hay alguno definido) se llenará automáticamente.

- Opcionalmente, usted puede seleccionar un Almacén / Punto de Servicio. Esta es la localización única donde son almacenados los productos o son proporcionados los servicios.

- Usted puede seleccionar una prioridad para indicar la importancia (alta, media, baja) de este recibo. Por lo general se usa en prioridad media.

- La Regla de Costo de Flete indica el método usado para los cargos.


Línea del Recibo de Material

Para introducir manualmente sus Líneas de Recibo, accione clic en la pestaña Línea del Recibo y en el botón Registro Nuevo:

Línea del Recibo.jpg

- Seleccione un Producto accionando clic en el ícono contenido en el campo Producto.

- Presione Entrar en la ventana Info Producto con lo que aparece la lista de todos los productos.

- Haga doble Clic en el Producto deseado para insertarlo en el campo correspondiente.


Seguidamente,


- Si el Producto seleccionado está definido como teniendo una Instancia del Conjunto de Atributos, defínala en este momento.

- Seleccione el botón del campo Instancia del Conjunto de Atributos y aparece el cuadro de diálogo siguiente: